Tabella dei contenuti
Carta d'Identità Elettronica
Erogare il servizio "Carta d'Identità Elettronica" tramite IO permette agli enti di:
- fornire ai cittadini comunicazioni puntuali sugli stati della Carta d'Identità Elettronica (CIE), coprendo l’intero ciclo di vita del servizio, dall’inizio alla fine;
- integrare le comunicazioni, evitando una duplicazione delle notifiche relative allo stato di scadenza della CIE, gestite da ANPR.
Scheda servizio e attributi
| Nome servizio | Carta d'Identità Elettronica |
|---|---|
| Topic | Servizi anagrafici e civici |
| Sub-topic | Anagrafe |
| Descrizione del servizio | Questo servizio riguarda la richiesta, l'emissione e la scadenza della tua Carta d'Identità Elettronica. Tramite IO, potrai:
Per maggiori informazioni sulla Carta d'Identità Elettronica, visita questo sito. |
| Call to action | Richiedi appuntamento |
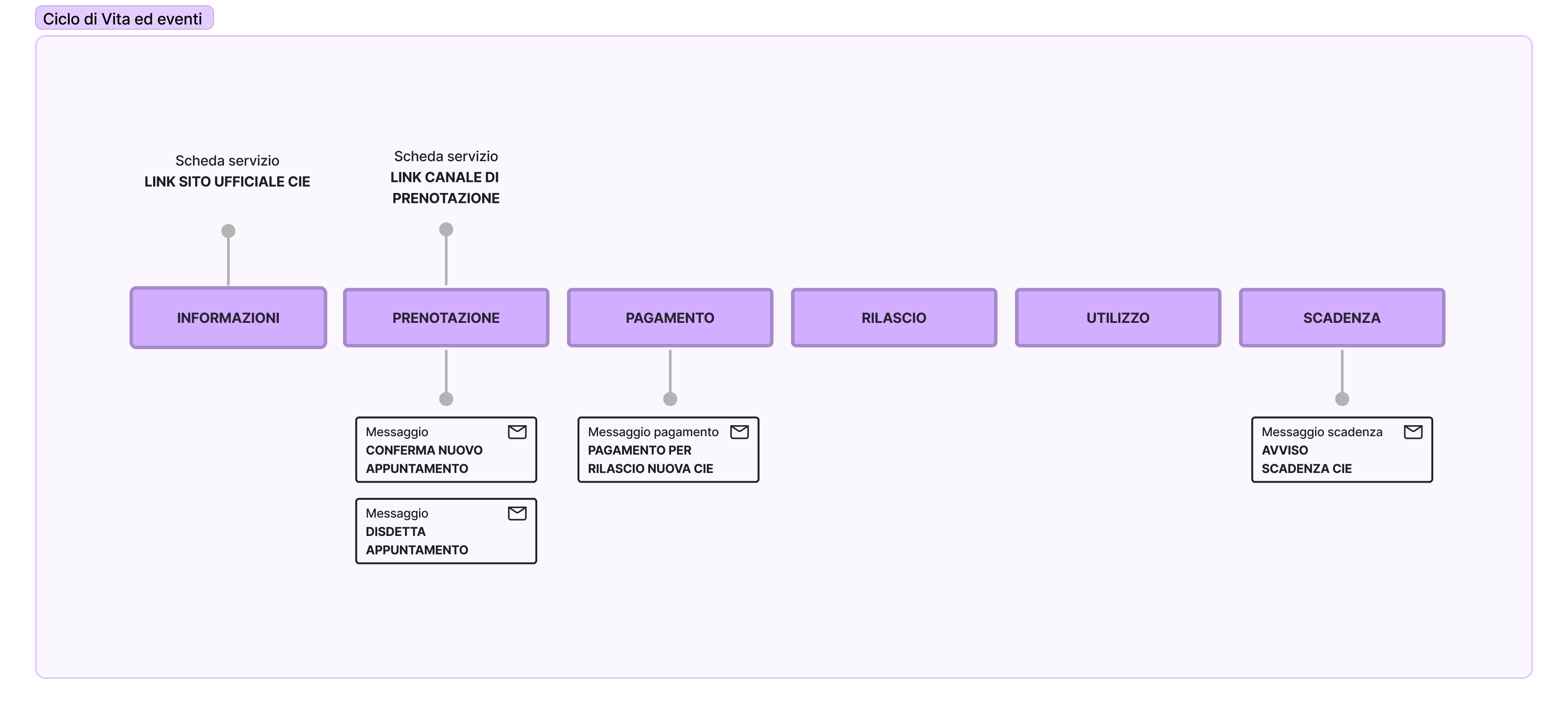
Ciclo di vita del servizio

Messaggi del servizio
Ecco la lista dei diversi messaggi che il servizio può inviare, con le relative regole di invio.
Conferma appuntamento
🖋 Titolo del messaggio: Il tuo appuntamento con <ufficio>
🗒 Testo del messaggio:
Ti ricordiamo l'appuntamento presso l'<ufficio> situato in <indirizzo> fissato per il giorno <gg/mm/aaaa> alle ore hh:mm.
Ti invitiamo a presentarti con almeno 15 minuti di anticipo e di portare con te tutti i documenti necessari. Per maggiori informazioni su quali documenti ti serviranno, visita il sito di CIE.
Puoi disdire l'appuntamento online, sul sito [nome sito](URL).
🪄 Call to action: Aggiungi promemoria
---
Destinatari: I cittadini che hanno terminato con successo una prenotazione sul sito dell'Ente
Trigger: Alla conclusione del flusso di prenotazione
User story: Come cittadino voglio ricevere la conferma con i dettagli del mio appuntamento
Disdetta appuntamento
🖋 Titolo del messaggio: Disdetta appuntamento con <ufficio>
🗒 Testo del messaggio:
Il tuo appuntamento presso l'<ufficio> situato in <indirizzo> fissato per il giorno <gg/mm/aaaa> alle ore hh:mm è stato cancellato per <descrizione motivazione>.
Se desideri prenotare un nuovo appuntamento online, puoi utilizzare il [servizio di prenotazione](URL) del tuo Comune o recarti all'ufficio Anagrafe più comodo per le tue esigenze.
🪄 Call to action: n/a
---
Destinatari: I cittadini il cui appuntamento è stato cancellato per scelta dei cittadini o esigenze del Comune
Trigger: Al momento della cancellazione dellla prenotazione
User story: Come cittadino voglio essere avvisato della cancellazione di un appuntamento
Pagamento
🖋 Titolo del messaggio: Pagamento Carta d'Identità
🗒 Testo del messaggio:
Da oggi puoi procedere al pagamento dell'importo necessario per l'emissione della Carta di Identità Elettronica.
Instestatario: <nome e cognome>
Importo: <xx,xx>
Causale: <causale>
Importo: <xx,xx>
Causale: <causale>
Puoi pagare direttamente dall'app, oppure direttamente allo sportello il giorno dell'appuntamento. Se vuoi scegliere un'altra modalità di pagamento, visita la sezione pagoPA [https://www.comune..cr.it/servizi/pago-pa] del sito di [nome ente](URL).
🪄 Call to action: Vedi Avviso
---
Destinatari: I cittadini che devono pagare il documento
Trigger: Prima dell'appuntamento in Comune
User story: Come cittadino voglio pagare la mia Carta d'Identità online
Avviso di scadenza della CIE
🖋 Titolo del messaggio: Scadenza Carta d'Identità
🗒 Testo del messaggio:
Oggi <gg/mm/aaaa> è scaduta la tua Carta d'Identità <numero>.
Se non l'hai ancora fatto, puoi prenotare un appuntamento per il rinnovo, direttamente online online, al sito [nome sito](URL), oppure presentarti all'Ufficio Anagrafe più vicino a te, verificando giorni e orari di apertura sul sito del tuo Comune.
🪄 Call to action: n/a
---
Destinatari: Cittadini in possesso di una Carta d'Identità
Trigger: Il giorno della scadenza
User story: Come cittadino voglio essere avvisato quando scadrà il mio documento
---
ℹ️ Il messaggio di preavviso della scadenza (a 180, 90 e 30 giorni) viene mandato dal servizio nazionale di ANPR. Si sconsiglia di duplicare l'invio con le stesse informazioni.
Non hai ancora completato l’onboarding e hai bisogno di aiuto?
Scrivi un’email in cui descrivi il tuo problema o dubbio all’indirizzo areariservata@assistenza.pagopa.it.
Dicci cosa ne pensi
Per segnalare problemi o dare feedback, lascia un commento nello spazio Github dell'app IO