Tabella dei contenuti
Premessa
I metadata sono informazioni che descrivono altri dati, sono costituiti da contenuti che descrivono le risorse informative a cui si applicano, con lo scopo di migliorarne la visibilità e facilitarne l'accesso.
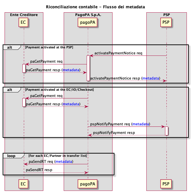
All'interno della piattaforma pagoPA è previsto il transito dei metadata secondo le modalità previste dal seguente sequence diagram.

Questa documentazione fornisce indicazioni per la produzione e la gestione dei metadata utili a tutti gli stakeholders, sia durante le fasi di pagamento sia durante le fasi successive.
Il documento è di riferimento per gli Enti Creditori ed i Prestatori di Servizi di Pagamento.
Dicci cosa ne pensi
Per chiarimenti sulle specifiche d’implementazione, come SACI e SANP, puoi aprire una segnalazione su GitHub