DevPortalPagoPA


Tabella dei contenuti

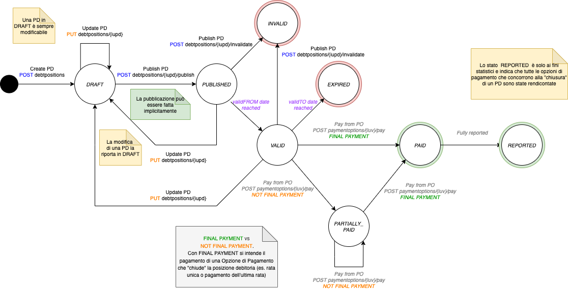
Stati della posizione debitoria

In questa sezione sono rappresentate le macchine a stati delle 3 principali (Posizione Debitoria, Opzione di Pagamento e versamento).
Le azioni indicate nei seguenti schemi possono avvenire da 2 fonti:
  • Partner/intermediario tecnologico o eventualmente Ente Creditore (ad esempio, la creazione e l'aggiornamento di una posizione debitoria)
  • Nodo dei Pagamenti (ad esempio attraverso la ricezione di una ricevuta di pagamento)

Posizione debitoria

An image

Opzione di Pagamento

An image

Versamento

An image

Serve aiuto?

Apri un ticket utilizzando l’apposita funzione all’interno della tua Area Riservata

Dicci cosa ne pensi

Per chiarimenti sulle specifiche d’implementazione, come SACI e SANP, puoi aprire una segnalazione su GitHub