DevPortalPagoPA


Tabella dei contenuti

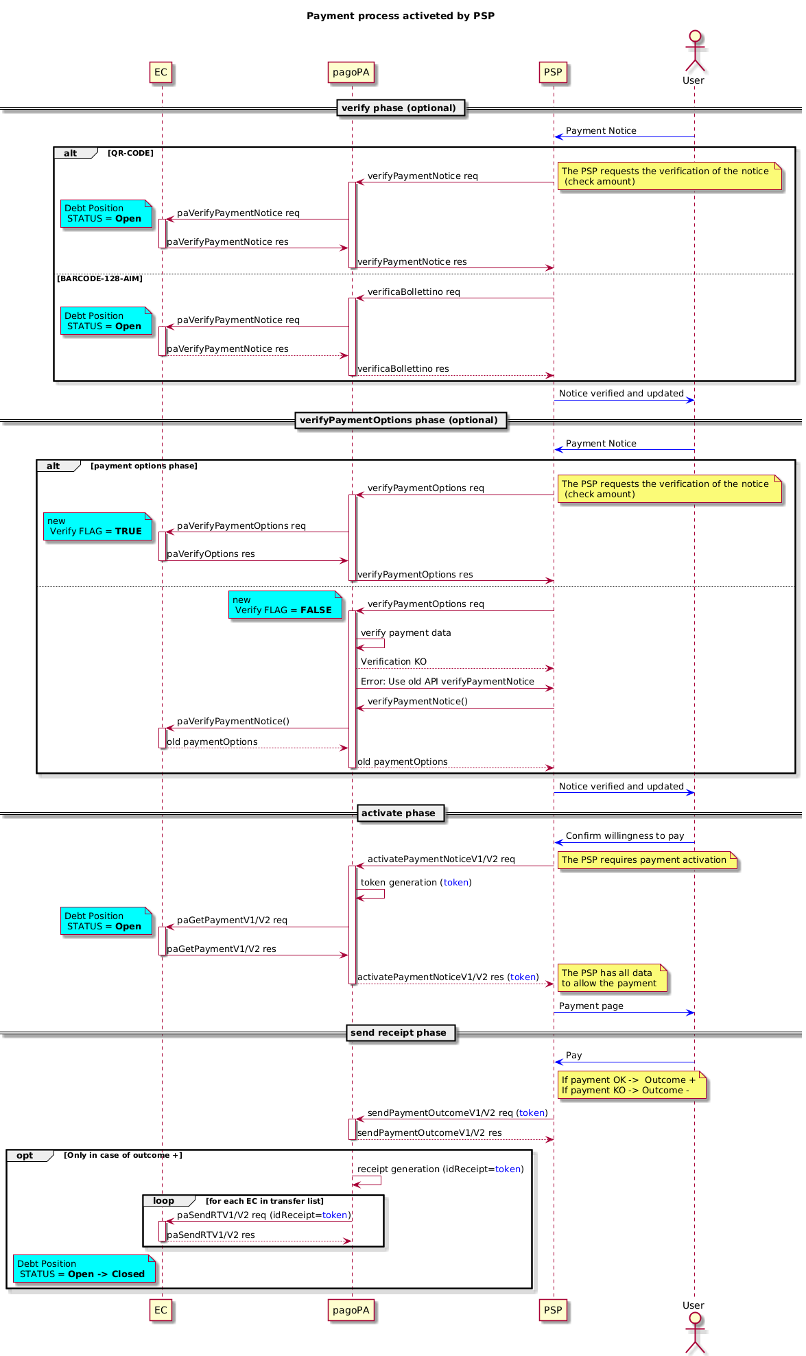
Pagamento di un avviso presso PSP

Questo processo prevede che l’esecuzione del pagamento di un avviso precedentemente emesso da un EC avvenga presso le infrastrutture messe a disposizione dal PSP quali Banche e Sportelli ATM, Uffici Postali e Punti Postali, Bar, Edicole, Ricevitorie, Supermercati, Tabaccherie e altri Esercenti Convenzionati.
L’attuale workflow di pagamento presso i PSP si prefigge di gestire, ove possibile internamente alla piattaforma, le richieste provenienti dai PSP ovviando a:
  • disponibilità e latenza degli EC, fornendo ove necessario servizi aggiuntivi;
  • disponibilità delle informazioni essenziali per procedere all’incasso;
  • possibilità di pagamenti concorrenti.
An image
  • La verifyPaymentNotice è un servizio OPZIONALE che non modifica lo stato della posizione debitoria, utilizzabile dai PSP che avviano il pagamento per mezzo del QR code presente nell'avviso analogico o con l’immissione manuale dei dati;
  • la verificaBollettino è un servizio OPZIONALE che non modifica lo stato della posizione debitoria, è utilizzabile esclusivamente dal PSP Poste Italiane che avvia il pagamento per mezzo del Data Matrix presente nell'avviso analogico, e non per mezzo del QR Code;
  • la paVerifyPaymentNotice è utilizzata per richiedere all’EC la verifica dell’opzione di pagamento identificata dal numero avviso;
  • la verifyPaymentOptions è un servizio OPZIONALE che non modifica lo stato della posiziona debitoria, utilizzabile dai PSP che avviano il pagamento per mezzo del QR code presente nell'avviso analogico o con l’immissione manuale dei dati e che mette a disposizione degli Enti Creditori (EC) una funzionalità per esporre le opzioni di pagamento, come piani rateali, maggiorazioni o riduzioni dell’importo;
  • Il servizio paVerifyPaymentOptions è utilizzato per richiedere all’EC di fornire le opzioni di pagamento disponibili. A tal fine, è stato aggiunto un flag nella configurazione delle stazioni per determinare se il servizio può restituire le opzioni di pagamento. Se l’EC gestisce queste opzioni (flag "new Verify" impostato su TRUE), le opzioni saranno restituite al cittadino tramite il touchpoint del PSP da cui è partita la richiesta.
  • con l’activatePaymentNotice il PSP chiede al nodo di attivare il pagamento presso l’EC, tale fase è obbligatoria per i PSP;
  • la richiesta di attivazione del pagamento giunge all’EC per mezzo della paGetPayment;
  • il PSP è tenuto MANDATORIAMENTE a fornire in tempo reale l'esito del pagamento con la sendPaymentOutcome, quindi non appena l'utente finale abbia pagato o confermato sul touchpoint del PSP e comunque non oltre la scadenza del token, sia in caso di pagamento effettuato con successo (outcome = OK), sia in caso di pagamento non effettuato (outcome = KO);
  • tramite la primitiva paSendRT viene inoltrata agli n EC interessati al pagamento la receipt (ricevuta) solo se il pagamento è stato effettuato, la receipt è un oggetto generato dalla piattaforma pagoPA;
  • quando l'EC riceve la receipt deve chiudere la posizione debitoria e considerarla interamente saldata.
Per la gestione degli errori fare riferimento a Gestione degli errori.

Serve aiuto?

Apri un ticket utilizzando l’apposita funzione all’interno della tua Area Riservata

Dicci cosa ne pensi

Per chiarimenti sulle specifiche d’implementazione, come SACI e SANP, puoi aprire una segnalazione su GitHub