Tabella dei contenuti
Pagamento di un avviso presso PSP
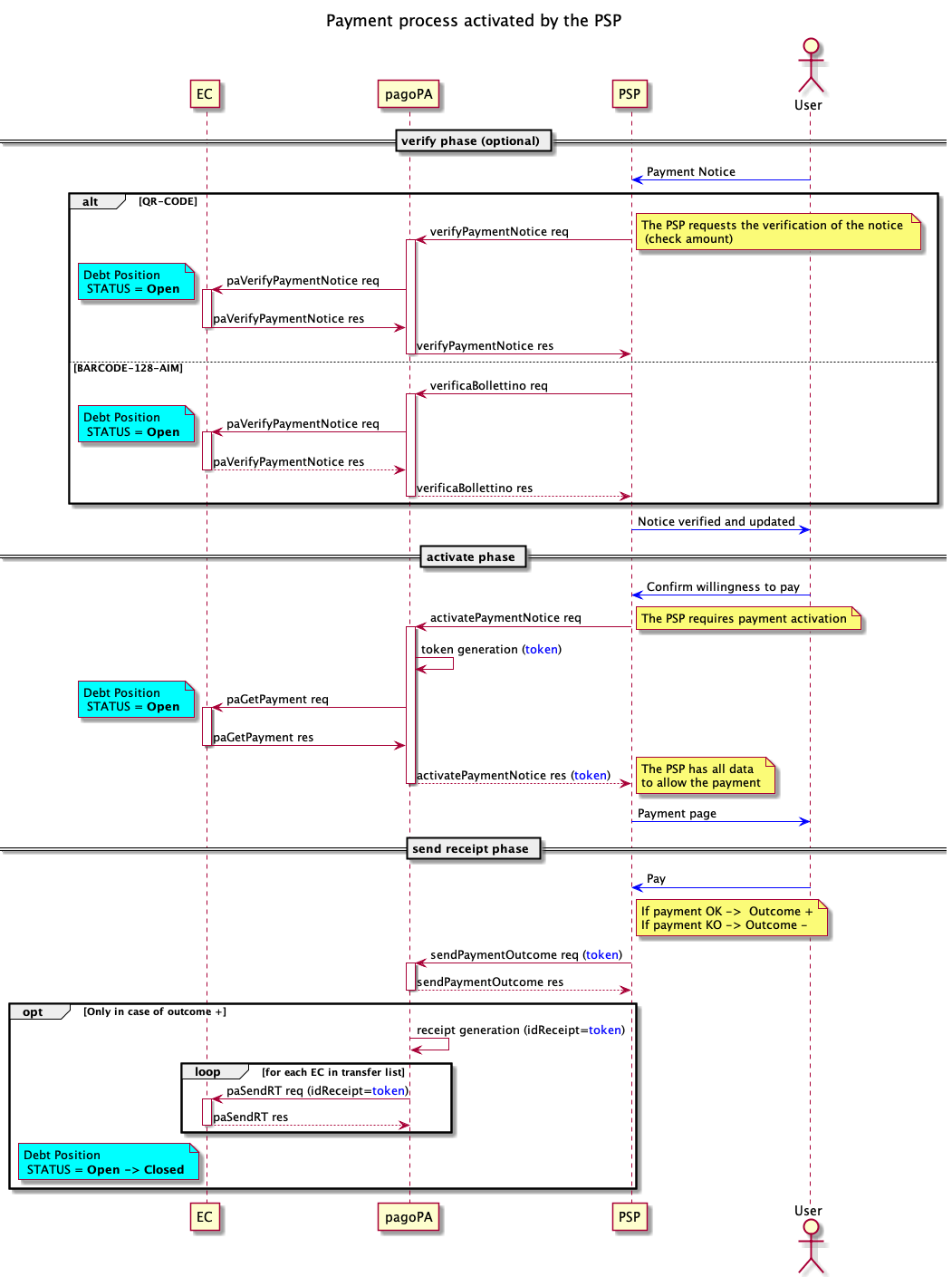
Questo processo prevede che l’esecuzione del pagamento di un avviso precedentemente emesso da un EC avvenga presso le infrastrutture messe a disposizione dal PSP quali Banche e Sportelli ATM, Uffici Postali e Punti Postali, Bar, Edicole, Ricevitorie, Supermercati, Tabaccherie e altri Esercenti Convenzionati.
L’attuale workflow di pagamento presso i PSP si prefigge di gestire, ove possibile internamente alla piattaforma, le richieste provenienti dai PSP ovviando a:
- disponibilità e latenza degli EC, fornendo ove necessario servizi aggiuntivi;
- disponibilità delle informazioni essenziali per procedere all’incasso;
- possibilità di pagamenti concorrenti.

- La verifyPaymentNotice è utilizzabile dai PSP che avviano il pagamento per mezzo del QR code presente nell'avviso analogico o con l’immissione manuale dei dati;
- la verificaBollettino è utilizzabile esclusivamente dal PSP Poste Italiane che avvia il pagamento per mezzo del Data Matrix presente nell'avviso analogico, e non per mezzo del QR Code;
- la fase di verifica è opzionale per i PSP;
- la paVerifyPaymentNotice è utilizzata per richiedere all’EC la verifica dell’opzione di pagamento identificata dal numero avviso;
- con l’activatePaymentNotice il PSP chiede al nodo di attivare il pagamento presso l’EC, tale fase è obbligatoria per i PSP;
- la richiesta di attivazione del pagamento giunge all’EC per mezzo della paGetPayment;
- il PSP è tenuto a fornire l'esito del pagamento entro 2sec con la sendPaymentOutcome, sia in caso di pagamento effettuato con successo (outcome = OK), sia in caso di pagamento non effettuato (outcome = KO);
- tramite la primitiva paSendRT viene inoltrata agli n EC interessati al pagamento la receipt (ricevuta) solo se il pagamento è stato effettuato, la receipt è un oggetto generato dalla piattaforma pagoPA;
- quando l'EC riceve la receipt deve chiudere la posizione debitoria e considerarla interamente saldata.
Per la gestione degli errori fare riferimento a Gestione degli errori.
Dicci cosa ne pensi
Per chiarimenti sulle specifiche d’implementazione, come SACI e SANP, puoi aprire una segnalazione su GitHub