Tabella dei contenuti
POS Fisici
Avendo un carattere meramente orientativo il contenuto della pagina corrente è immediatamente applicabile e ha lo scopo di incentivare i pagamenti con carta in tutti i possibili scenari di pagamento, fornendo indicazioni sia ai PSP sia a tutte le tipologie di EC aderenti a pagoPA, delineando le caratteristiche di un servizio di pagamento compatibile con le specifiche attuative della piattaforma pagoPA.

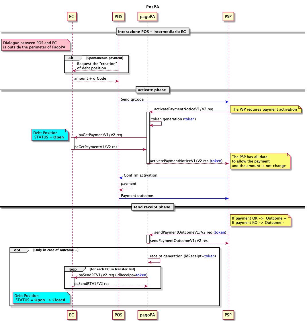
- Presupposto del pagamento è che la posizione debitoria sia stata preventivamente creata dall'EC e comunicata al POS con i suoi dati fondamentali, qrCode e amount;
- il qrCode deve essere scambiato con il PSP, in modo che quest'ultimo possa procedere con l'attivazione;
- con l’activatePaymentNotice il PSP chiede al nodo di attivare il pagamento presso l’EC, tale fase è obbligatoria per i PSP;
- la richiesta di attivazione del pagamento giunge all’EC per mezzo della paGetPayment;
- la conferma di attivazione viene inoltrata al POS che a questo punto consente il pagamento e ne inoltra l'esito al PSP;
- il PSP è tenuto MANDATORIAMENTE a fornire in tempo reale l'esito del pagamento con la sendPaymentOutcome, quindi non appena l'utente finale abbia pagato o confermato sul touchpoint del PSP e comunque non oltre la scadenza del token, sia in caso di pagamento effettuato con successo (outcome = OK), sia in caso di pagamento non effettuato (outcome = KO);
- tramite la primitiva paSendRT viene inoltrata agli n EC interessati al pagamento la receipt (ricevuta) solo se il pagamento è stato effettuato, la receipt è un oggetto generato dalla piattaforma pagoPA;
- quando l'EC riceve la receipt deve chiudere la posizione debitoria e considerarla interamente saldata.
Per la gestione degli errori fare riferimento a Gestione degli errori.
Dicci cosa ne pensi
Per chiarimenti sulle specifiche d’implementazione, come SACI e SANP, puoi aprire una segnalazione su GitHub