DevPortalPagoPA


Tabella dei contenuti

Pagamento di un avviso presso PSP

Questo processo prevede che l’esecuzione del pagamento di un avviso precedentemente emesso da un EC avvenga presso le infrastrutture messe a disposizione dal PSP quali Banche e Sportelli ATM, Uffici Postali e Punti Postali, Bar, Edicole, Ricevitorie, Supermercati, Tabaccherie e altri Esercenti Convenzionati.
L’attuale workflow di pagamento presso i PSP si prefigge di gestire, ove possibile internamente alla piattaforma, le richieste provenienti dai PSP ovviando a:
  • disponibilità e latenza degli EC, fornendo ove necessario servizi aggiuntivi;
  • disponibilità delle informazioni essenziali per procedere all’incasso;
  • possibilità di pagamenti concorrenti.
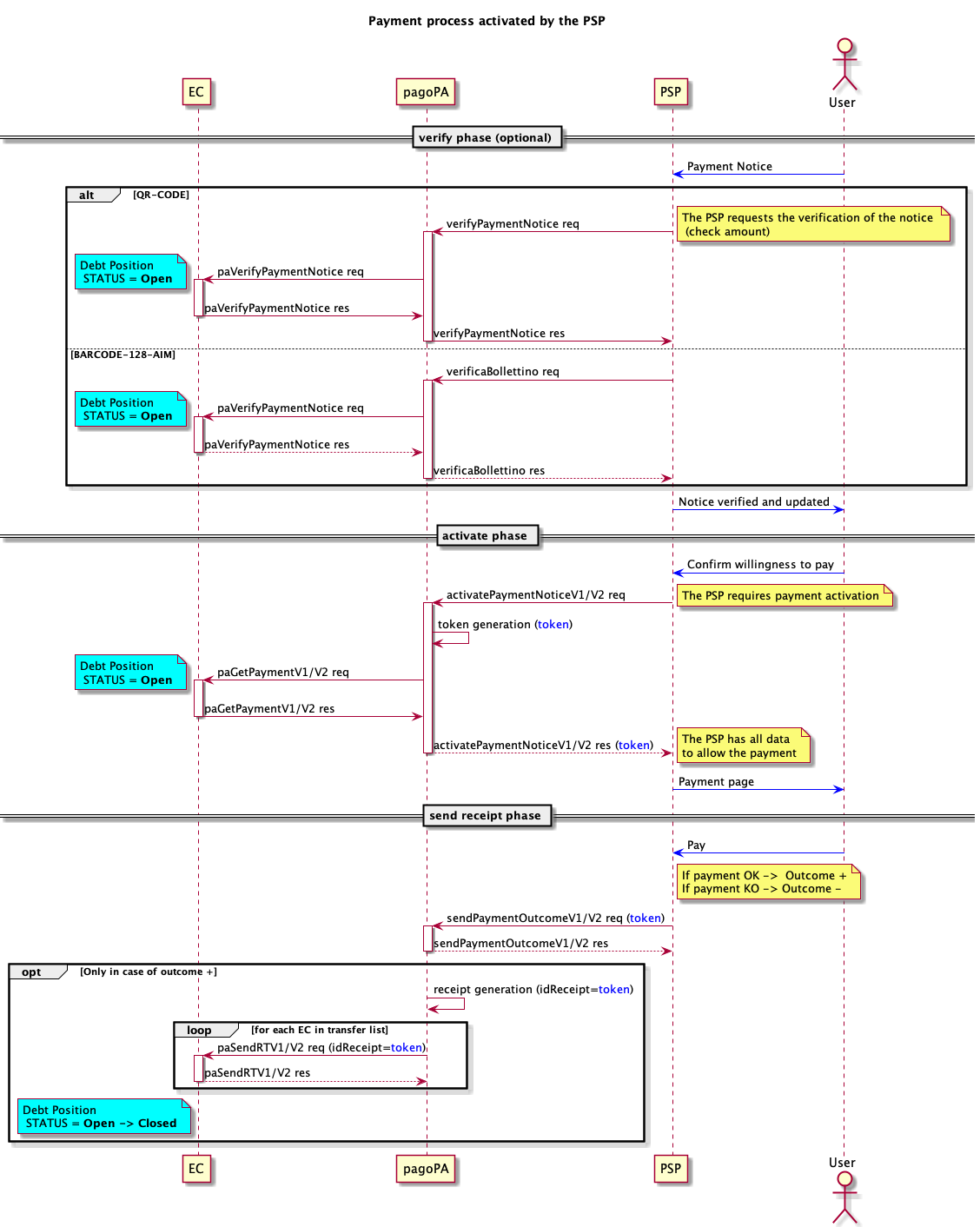
An image
  • La verifyPaymentNotice è un servizio OPZIONALE che non modifica lo stato della posizione debitoria, utilizzabile dai PSP che avviano il pagamento per mezzo del QR code presente nell'avviso analogico o con l’immissione manuale dei dati;
  • la verificaBollettino è un servizio OPZIONALE che non modifica lo stato della posizione debitoria, è utilizzabile esclusivamente dal PSP Poste Italiane che avvia il pagamento per mezzo del Data Matrix presente nell'avviso analogico, e non per mezzo del QR Code;
  • la paVerifyPaymentNotice è utilizzata per richiedere all’EC la verifica dell’opzione di pagamento identificata dal numero avviso;
  • con l’activatePaymentNotice il PSP chiede al nodo di attivare il pagamento presso l’EC, tale fase è obbligatoria per i PSP;
  • la richiesta di attivazione del pagamento giunge all’EC per mezzo della paGetPayment;
  • il PSP è tenuto MANDATORIAMENTE a fornire in tempo reale l'esito del pagamento con la sendPaymentOutcome, quindi non appena l'utente finale abbia pagato o confermato sul touchpoint del PSP e comunque non oltre la scadenza del token, sia in caso di pagamento effettuato con successo (outcome = OK), sia in caso di pagamento non effettuato (outcome = KO);
  • tramite la primitiva paSendRT viene inoltrata agli n EC interessati al pagamento la receipt (ricevuta) solo se il pagamento è stato effettuato, la receipt è un oggetto generato dalla piattaforma pagoPA;
  • quando l'EC riceve la receipt deve chiudere la posizione debitoria e considerarla interamente saldata.
Per la gestione degli errori fare riferimento a Gestione degli errori.

Serve aiuto?

Apri un ticket utilizzando l’apposita funzione all’interno della tua Area Riservata

Dicci cosa ne pensi

Per chiarimenti sulle specifiche d’implementazione, come SACI e SANP, puoi aprire una segnalazione su GitHub