Tabella dei contenuti
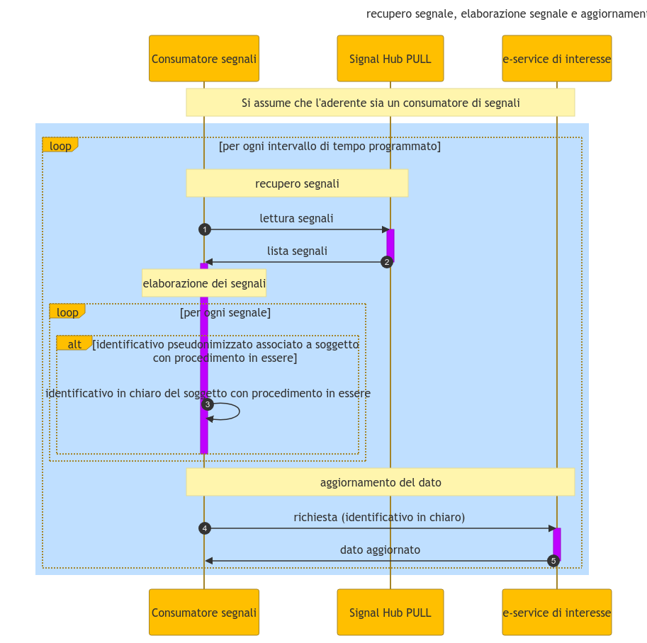
Consumo dei segnali
Il consumatore deve eseguire le operazioni di
- recupero dei segnali
- elaborazione dei segnali
- l'aggiornamento del dato.

Hai bisogno di aiuto?
Apri un ticket utilizzando l’apposita funzione all’interno della tua Area Riservata