Tabella dei contenuti
Funzione Generale
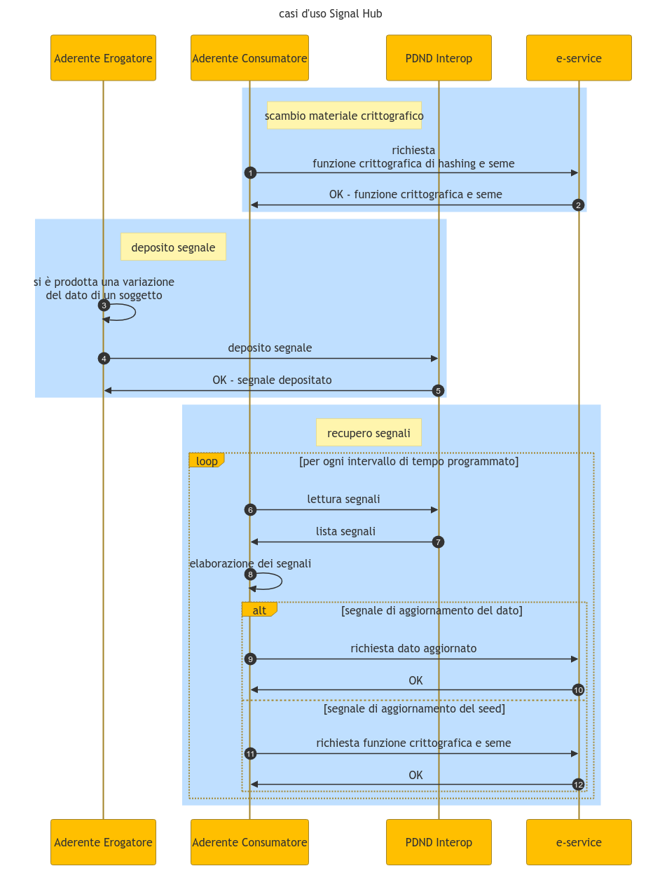
Uso di Signal Hub:
- Consumo dei segnali
- Aggiornamento delle informazioni crittografiche

Hai bisogno di aiuto?
Apri un ticket utilizzando l’apposita funzione all’interno della tua Area Riservata

Apri un ticket utilizzando l’apposita funzione all’interno della tua Area Riservata